| 一键提问,即时解答,科研路上更省心 —— 知小权,正式上线报到啦! |
| 发表时间:2025-11-21 阅读次数:442 |
|
亲爱的同济老师同学们,注意啦! 图书馆又添智能新成员——「知小权」,正式亮相! 不管你是科研大神,还是学术萌新,只要有知识产权相关的问题,找它就对了。 「知小权」致力于为大家提供专业、精准、全天候的知识产权咨询服务,助力你的学术研究与创新成果保护,加速idea落地变现。 核心技能点看这里 专利全攻略:申请流程、类型界定、申报材料准备,还有校内服务对接渠道等专业问题,一站式解答不绕路。 权益小助手:遇到知识产权纠纷?想知道怎么维权?有没有校内相关支持资源?它来帮你精准对接。 学术成果保护:论文、著作、课程作业、竞赛作品等各类学术成果的版权归属、保护方式,它门儿清~
三种打开方式,轻松找到它 直接戳链接:https://tjtx.tongji.edu.cn/chat?plat=zxq ,输入问题马上get 答案。
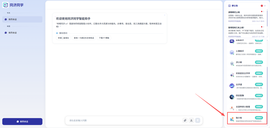
一网通办走起:登录后进入「同济同学」模块,找到「知小权」问答助手,立马开始与它对话吧。
扫码解锁:掏出手机扫二维码,用校内账号密码登录,随时咨询不迷路。
初次见面,回答仅供参考哦!如果使用中遇到任何问题,或者有好的建议,都欢迎随时反馈我们(021-65982739,sjf28@tongji.edu.cn)!知小权还在持续学习升级中!会不断扩充知识库、提升回答准确率,努力给大家更靠谱的服务。 快来和知小权贴贴,助力你的科研学术之路一路畅通~
图文|理科学科服务部
|




